- A user asks a question the bot is not designed to answer.
- A user explicitly requests a human agent.
- Your dialog flow transfers to a live agent based on a condition (user type, tone analysis, etc.).
How It Works
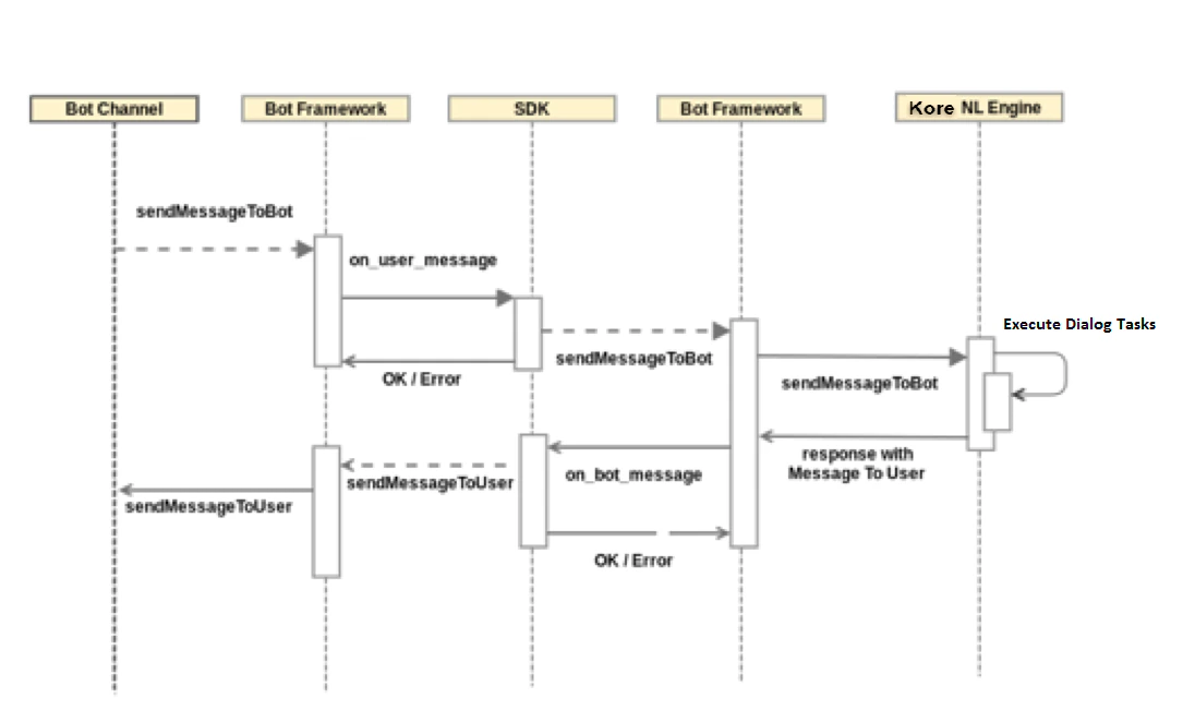
Messaging
Every message — both user input and bot responses — is sent to the BotKit SDK as a message event. BotKit sits in the message path and can modify or reroute messages before they reach the user or the Platform.
Feedback Surveys
When a feedback survey is active on a channel (NPS, CSAT, Thumbs-up/down), all survey messages between the user and bot are also sent to BotKit as message events.Webhooks
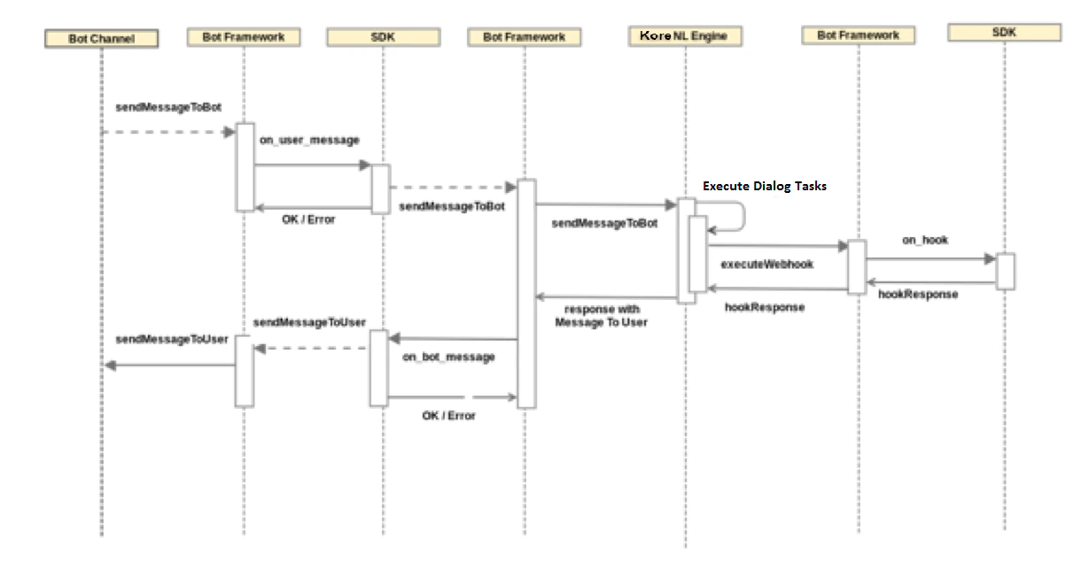
Add a Webhook node in a dialog task flow when you need server-side validation, business logic execution, or a backend call. When the NL Engine reaches a Webhook node, it triggers anon_webhook event in BotKit.

- Synchronously —
callback(null, payload)— when the logic completes quickly. - Asynchronously —
callback(null, new sdk.AsyncResponse())returns HTTP 202, then callssdk.respondToHook(payload)when ready.

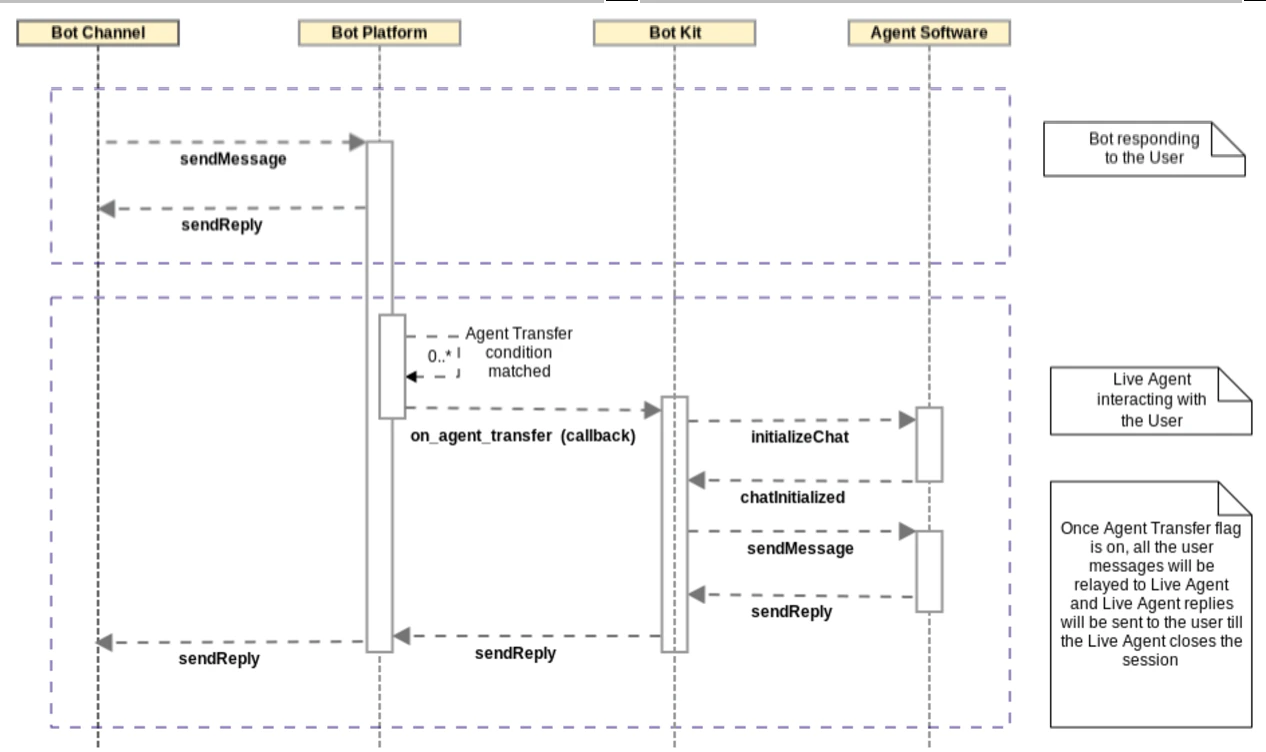
Agent Transfer
When an Agent Transfer condition is met, the Platform connects to your BotKit and initializes the live chat. BotKit manages the handoff, bridging the user and agent until the agent closes the session.
Setting Up Agent Transfer
-
Go to Build > Integrations > BotKit in the Platform.
RS256 and RS512 JWT signing algorithms are not supported for BotKit.
- Define the Callback URL and generate Client ID and Client Secret. Enable OnAgentTransferNode.
- Define transition conditions in your dialog flow to trigger the transfer.
- Add an Agent Transfer node in the dialog.